Manage a Certificate Signing Request (CSR)
You must first generate a CSR request and then get this request signed by a trusted Certificate Authority (CA). Then, you can install the signed identity certificate issued by the CA on the ASA device.
-
Read the guidelines for certificate installation.
-
ASA must be “Synced” state and “Online”.
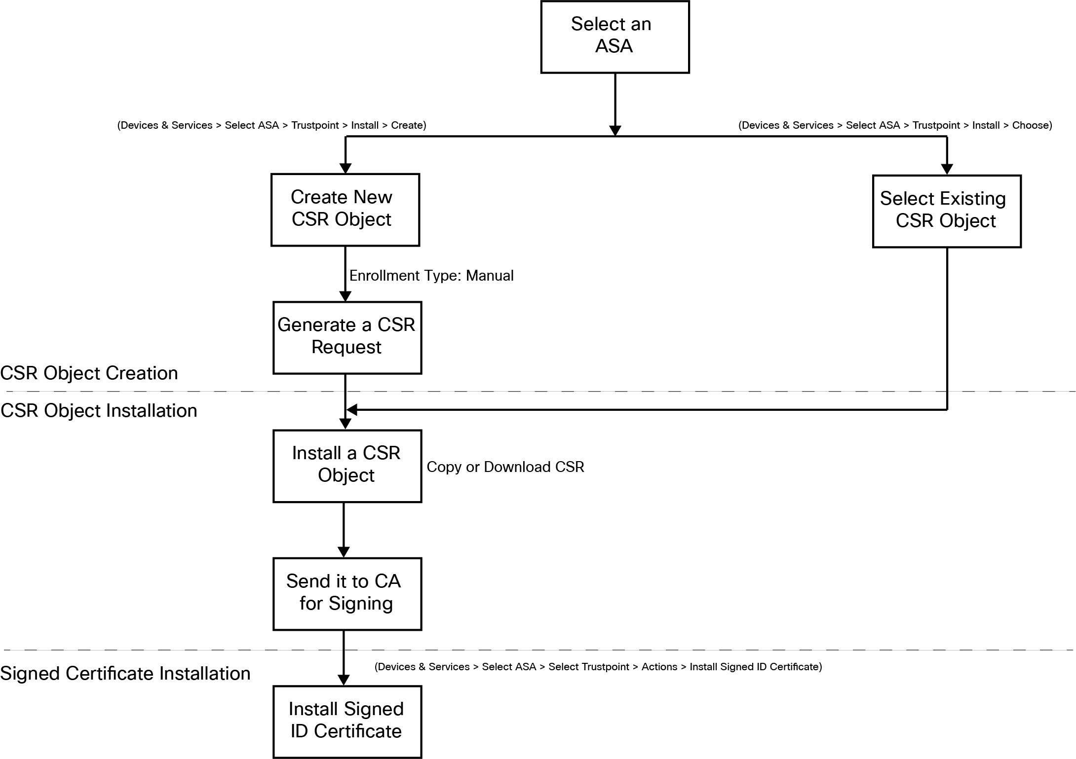
The following diagram depicts the workflow for generating CSR and installing a certified issued certificate in ASA: